CrazyGames平台发布
1. 在LayaAir-IDE中发布为CrazyGames平台
如图1-1所示,使用LayaAir-IDE将项目发布为CrazyGames平台。

(图1-1)
发布界面中的配置文件File Extension等,以及Common的配置可以参考Web配置与发布通用配置。
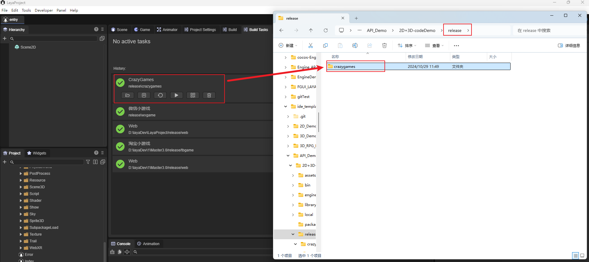
发布完毕后,在项目根目录/release/下,会新增一个crazygames文件夹包含发布的项目内容。

(图1-2)
2. 进入CrazyGames的开发者后台
点击这个网址进入后台(https://developer.crazygames.com/games)可以在这里提交自己的HTML5类型的游戏。
3. 上传游戏并测试
可以将发布出来的项目上传到CrazyGames平台。

(图3-1)

(图3-2)
上传完游戏后,点击Save and continue,进入QATool进行测试,这里模拟了CrazyGames真实平台的情况。
4. web端CrazyGames平台运行情况
在web端CrazyGames中运行API项目示例的3D:

(图4-1)
在web端CrazyGames中运行API项目示例的2D:

(图4-2)