Poki平台发布
1. 在LayaAir-IDE中发布为Poki平台
将项目在LayaAir-IDE中发布为Poki平台,

(图1-1)
发布界面中的配置文件File Extension等,以及Common的配置可以参考Web配置与发布通用配置。
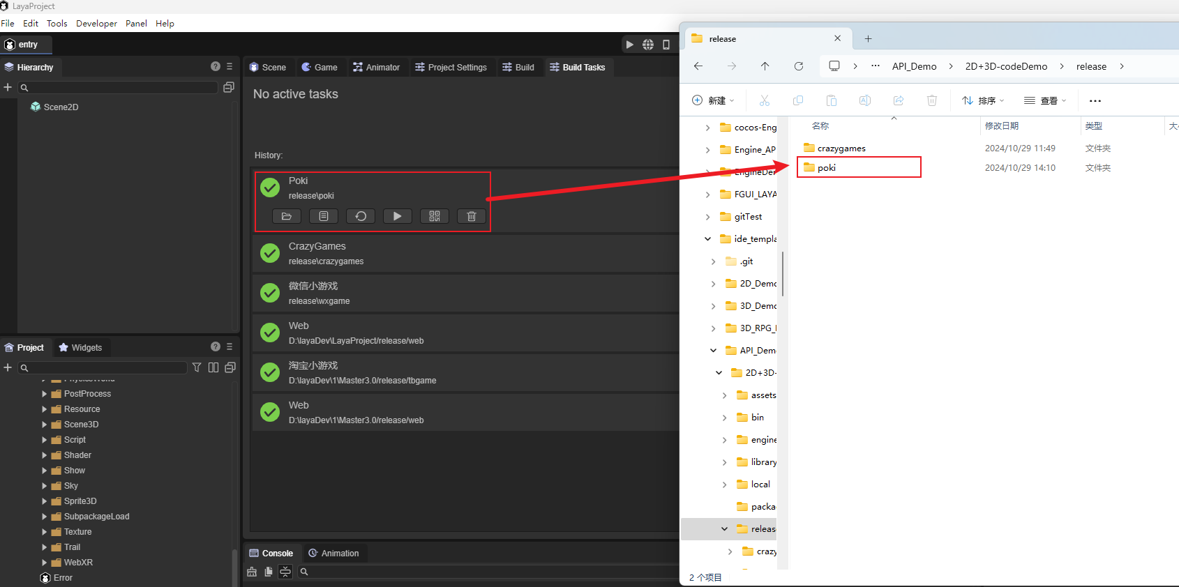
发布后在项目根目录/release目录下会新增Poki目录,包含项目的发布内容。

(图1-2)
2. 进入Poki的Inspector工具上传并测试
进入Poki的Inspector工具:Inspector。
在Poki的Inspector后台中,可以上传web项目,也可以通过url地址来运行游戏。这里选择在服务器中托管的web url,如图2-1所示,点击open即可打开进行测试。

(图2-1)
3. web端Poki平台运行情况
运行IDE创建的API项目3D示例:

(图3-1)
运行IDE创建的API项目2D示例:

(图3-2)